고정 : 라이선스 서버를 Windows Server에서 사용할 수 없습니다

Windows Server 2016에서 “라이선스 서버를 사용할 수 없습니다” 문제를 겪어 보았습니까? 걱정하지 마세요, 이 게시물은 이 문제를 해결하기 위해 주로 네 가지 방법을 소개합니다

Tyler

By Tyler / Updated on December 13, 2024

공유하세요: instagram reddit

라이선스 서버가 Windows Server 2016에서 사용할 수 없습니다

"Windows Server 2016을 설치했습니다. 요구 사항을 모두 따르고 핵심 라이선스를 활성화 한 후 10 User CALS를 설치했습니다. 그러나 RD 라이선스 진단 도구를 실행할 때 다음 오류가 발생합니다:

라이선스 서버 XXX를 사용할 수 없습니다. 이는 네트워크 연결 문제, 라이선스 서버에서 원격 데스크톱 라이선싱 서비스가 중지된 경우 또는 RD 라이선싱이 컴퓨터에서 더 이상 설치되지 않은 경우가 원인일 수 있습니다.

이 문제의 원인은 무엇이며 어떻게 해결할 수 있을까요?"

라이선스 서버 사용 불가

Windows Server에서 "라이선스 서버 사용 불가" 문제를 해결하는 방법

Windows Server 컴퓨터에서 원격 데스크톱을 사용할 때 이 문제가 발생하는 경우, Windows Server 2022, 2019 및 2016에서 원격 데스크톱 "라이선스 서버 사용 불가" 문제를 해결하기 위해 네 가지 방법을 제안합니다.

방법 1. 그룹 정책에서 라이선싱 서버 이름 변경하기

단계 1. Win R을 눌러 실행 대화 상자를 열고 "gpedit.msc"라고 입력하여 로컬 그룹 정책 편집기를 엽니다.

실행 대화 상자, gpedit.msc

단계 2. 다음 위치로 이동합니다: 컴퓨터 구성 > 관리 템플릿 > Windows 구성 요소 > 원격 데스크톱 서비스 > 원격 데스크톱 세션 호스트 > 라이선싱. 라이선싱을 두 번 클릭합니다.

라이선스

단계 3. 지정된 원격 데스크톱 라이선스 서버 사용를 찾아 두 번 클릭하여 엽니다.

지정된 원격 데스크톱 라이선스 서버 사용

단계 4. "구성되지 않음"을 사용으로 전환하고, 라이선스를 사용할 서버 이름을 입력하고, 구성을 완료하려면 확인을 클릭합니다.

라이선스 서버 구성하기

단계 5. 라이선싱 설정 목록으로 돌아가서, 원격 데스크톱 라이선싱 모드 설정를 두 번 클릭합니다.

원격 데스크톱 라이선싱 모드 설정

단계 6. 사용을 선택합니다. 그런 다음 원격 데스크톱 세션 호스트 서버에 대해 라이선싱 모드를 장치당 또는 사용자당으로 선택합니다.

라이선싱 모드 지정

단계 7. 원격 데스크톱 라이선싱 진단 도구를 다시 실행합니다. 문제가 해결되어야 합니다.

방법 2. 원격 데스크톱 라이선스 서버에 RDS 클라이언트 액세스 라이선스 설치

단계 1. 시작을 클릭하고, 서버 관리자를 찾습니다.

서버 관리자

단계 2. 대시보드에서 원격 데스크톱 서비스를 클릭합니다.

원격 데스크톱 서비스 서버

단계 3. 서버를 클릭하고, 사용 불가능한 서버를 찾아 마우스 오른쪽 버튼으로 클릭한 다음, RD 라이선싱 관리자를 선택합니다.

RD 라이선싱 관리자

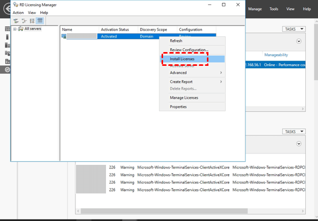
단계 4. 서버를 마우스 오른쪽 버튼으로 클릭하고, 라이선스 설치를 선택합니다.

Install Licensing

단계 5. 구매한 라이선스 유형을 선택합니다.

Choose Licensing Type

단계 6. 여기서는 라이선스 팩(소매 구매)를 라이선스 프로그램으로 선택합니다.

Install Licenses Wizard

단계 7. 라이선스 키를 입력한 후 추가를 클릭한 다음 다음을 클릭합니다.

Add License Key

단계 8. 라이선스가 성공적으로 설치된 후 완료를 클릭합니다.

Complete the Installation

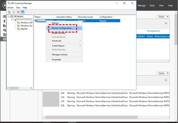
단계 9. RD Licensing Manager를 다시 열고 구성 검토를 선택합니다.

Review Configuration

단계 10. 그룹에 추가를 먼저 클릭한 다음 계속을 클릭합니다.

Add to Group

단계 11. 도메인 사용자 이름 및 암호를 입력하고 확인을 클릭합니다.

Enter the Domain Name

, (The above content has been translated into Korean. Do not translate the value of the href attribute of the HTML tag "a" and the value of the src attribute of the "img" tag. The content in {{}} does not need to be translated. Unicode characters do not need to be translated. Do not translate or modify HTML structures and their attributes.)

12단계. 그런 다음 라이선스 서버가 Active Directory의 Terminal Server License Servers 그룹에 추가됩니다.

Terminal Server License에 추가됨

13단계. RD License Manager를 새로고침합니다.

라이선스 관리자 새로고침

14단계. 그러나 RD Licensing Diagnoser를 확인하면 아래 이미지와 같은 오류가 여전히 표시될 수 있습니다. 다음으로 해야 할 일은 "Method 1"의 동일한 단계를 따라 이 두 가지 특정 그룹 정책을 편집하는 것입니다.

RD Licensing Diagnoser

15단계. RD Licensing Diagnoser를 다시 실행합니다. 문제가 사라져야 합니다.

메소드 3. 독립형이 아닌 RD Licensing Server에서 라이선스 서버 이름 변경하기

1단계. Server Manager를 열고 Remote Desktop Services를 클릭합니다. 먼저 Overview를 클릭한 다음 TASKS를 클릭합니다. Edit Deployment Properties를 선택합니다.

Server Manager RD Config

2단계. RD Licensing 탭으로 이동하고 배포에 적합한 경우 Per User 또는 Per Device를 선택합니다. 라이선스 서버를 지정한 다음 Add를 클릭합니다.

RD Licensing Configure

3단계. RD Licensing Diagnoser를 다시 실행합니다. 문제가 사라져야 합니다.

메소드 4. RDS GracePeriod 키의 권한 변경 및 키 삭제

1단계. 실행 대화 상자를 열려면 Win R을 누르고 "gpedit.msc"를 입력한 다음 Enter를 누릅니다.

Run Box Regedit

단계 2. 이동: HKEY_LOCAL_MACHINE > SYSTEM > CurrentControlSet > Control > Terminal Server > RCM > GracePeriod. 마우스 오른쪽 버튼을 클릭한 다음 Permissions.를 선택합니다.

GracePeriod

단계 3. Advanced를 클릭합니다.

Permission for GracePeriod

단계 4. Change를 클릭하여 레지스트리 키를 삭제할 사용자/그룹을 선택합니다.

Change the Ownership of the Registry Key

단계 5. 두 옵션을 선택한 후 OK를 클릭합니다.

User for Ownership Selected

단계 6. 사용자에게 키에 대한 전체 제어권한을 부여할 수 있습니다.

Grant Full Control

단계 7. GracePeriod 키의 값에서 마우스 오른쪽 버튼을 클릭하고 Delete를 선택합니다.

Delete GracePeriod

단계 8. 서버를 재부팅합니다.

Windows Server 2016, 2019, 2022에 대한 무료하고 쉬운 원격 데스크톱 대체 솔루션을 시도하세요.

여기에서 제공하는 또 다른 옵션은 AnyViewer라는 무료이고 쉬운 타사 원격 데스크톱 소프트웨어를 사용하는 것입니다. 이 소프트웨어는 Windows Server 2016을 포함한 여러 Windows 버전을 지원합니다. 원격 데스크톱에 비해 사용이 훨씬 쉽습니다. 사용 방법을 알아보겠습니다.

프리웨어 다운로드Win 2022/2019/2016/2012 R2 및 PC
보안 다운로드

 1단계. 컴퓨터에 AnyViewer를 다운로드하고 설치한 후 양쪽 컴퓨터에서 AnyViewer를 실행합니다.

Download AnyViewer.png

2단계. 로그인으로 이동한 다음, 가입을 클릭합니다. (공식 웹사이트에서 이미 가입한 경우 직접 로그인할 수 있습니다.)

Log in AnyViewer

3단계. 가입 정보를 입력합니다.

Sign Up for AnyViewer

4단계. 이제 AnyViewer에 성공적으로 로그인한 것을 확인할 수 있습니다. 로그인한 계정에 디바이스가 자동으로 할당됩니다.

Free Editions

5단계. 두 대의 장치에서 동일한 AnyViewer 계정에 로그인한 다음, 원클릭 제어를 클릭하여 비지도 원격 액세스를 실현합니다.

Connect to My Devices

,위의 내용을 한국어로 번역하십시오. HTML 태그 a의 href 속성 값과 img 태그의 src 속성 값은 번역하지 마십시오. {{}} 내의 내용은 번역하지 않아도 됩니다. 유니코드 문자는 번역하지 마십시오. HTML 구조와 속성을 번역하거나 수정하지 마십시오.

참고: 자동화된 원격 접속을 위해 추가적인 디바이스를 지정하려면 계정을 Professional 또는 Enterprise 플랜으로 업그레이드할 수 있습니다. 또한, 개인 정보 보호 모드에서 다른 컴퓨터에 연결할 수도 있으며, 이는 원격 컴퓨터의 화면을 검은색으로 만들고, 마우스와 키보드를 막습니다.

 

결론

이 게시물은 Windows Server 2016에서 원격 데스크톱 "라이선스 서버를 사용할 수 없음" 오류를 수정하는 네 가지 방법을 주로 소개합니다. 또한 더 많은 옵션을 제공합니다. 원격 데스크톱보다 사용이 쉬운 무료 제3자 원격 데스크톱 소프트웨어 AnyViewer를 사용할 수 있습니다.