Facilmente risolvibile: Restrizione oraria Desktop remoto [3 soluzioni]

Ti sei mai imbattuto nella restrizione oraria del Desktop remoto? Vuoi sapere come risolverla? Questo post introduce principalmente 3 soluzioni testate. Continua a leggere se sei interessato.

Tyler

Da Tyler / Aggiornato il 10.02.2025

Condividi questo contenuto: instagram reddit

Messaggio di errore Remote Desktop: Restrizione di orario

 

Vorrei ottenere aiuto con un problema GPO di Windows Server 2016 (possibilmente). Non riesco a connettermi al mio server tramite Connessione Desktop Remoto. Ottengo un messaggio di errore che dice: "Una restrizione dell"account utente (ad esempio, una restrizione di orario) impedisce l"accesso." Apprezzerei se potesse condividere idee per superare la restrizione di orario di connessione Desktop Remoto!”

- Domanda da Spiceworks

Restrizione di Orario

Come risolvere la restrizione di orario in Remote Desktop [3 soluzioni]

Non preoccuparti. Ecco tre soluzioni per risolvere la restrizione di orario in Remote Desktop.

Soluzione 1. Imposta una password per il server remoto

Se il server remoto non ha una password, è necessario impostare una password per esso.

Passaggio 1. Fai clic con il pulsante destro del mouse sul pulsante Start e seleziona Proprietà. Seleziona Gestione computer dal menu che appare.

Gestione Computer su Windows 10

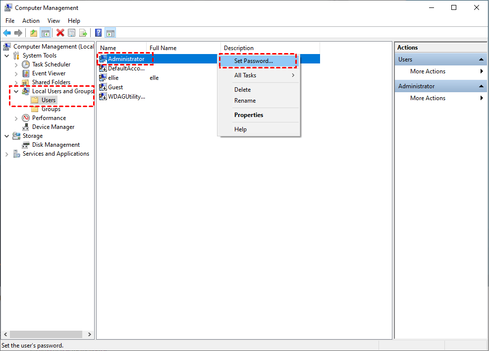
Passaggio 2. Vai a Strumenti di sistema > Utenti Locali e Gruppi > Utenti. Trova l"utente a cui stai cercando di accedere. Fai clic destro su di esso, quindi scegli Imposta password.

Password Utente

Passaggio 3. Imposta la password desiderata e quindi fai clic su OK.

Imposta Password del Computer

Passaggio 4. Prova a connetterti nuovamente al server remoto.

Soluzione 2. Modifica delle restrizioni di sicurezza configurate in GPO

Se non desideri impostare una password per il server remoto, puoi anche modificare le restrizioni di sicurezza configurate in Group Policy.

Passaggio 1. Premi Win R, digita "gpedit.msc" e fai clic su OK.

Run Box gpedit.msc

Fase 2. Vai su Configurazione del computer > Modelli amministrativi > Sistema > Delega delle credenziali. Trova Limita la delega delle credenziali al server remoto e fai doppio clic.

Credentials Delegations

Fase 3. Impostalo su Disabilitato e clicca su OK.

Disable Restrict Delegation

Fase 4. Quindi vai su Configurazione del computer > Impostazioni di Windows > Impostazioni di sicurezza > Normative locali > Opzioni di sicurezza. Trova Account: Limita l"uso di password vuota per account locali solo per il logon della console e fai doppio clic.

Security Code Options Accounts

Fase 5. Impostalo su Disabilitato e clicca su OK.

Disable Local Security Settings

Soluzione 3. Prova un"alternativa al desktop remoto

La soluzione finale è provare un"alternativa al desktop remoto se non riesci a risolvere un errore di fuso orario del desktop remoto dovuto a una restrizione dell"account utente utilizzando le due soluzioni sopra riportate. Consigliamo vivamente il software gratuito di desktop remoto AnyViewer come la migliore alternativa al desktop remoto per i seguenti motivi.

  • Facile da configurare. AnyViewer ha un"interfaccia intuitiva e un semplice processo di installazione; anche una persona poco esperta di computer può iniziare rapidamente.
  • Ampio supporto per Windows. AnyViewer supporta i computer con sistemi operativi Windows Home e Windows Standard.
  • Sedute multiple. AnyViewer consente due sessioni remote contemporaneamente.
  • Chat istantanea. AnyViewer consente agli utenti di chattare durante le sessioni remote.
Scarica Gratuito PC e server Windows
Download sicuro

Passo 1. Installare ed eseguire AnyViewer su entrambi i computer. Passare a Accedi e quindi Iscriviti sul computer Controller (se sei già registrato sul sito ufficiale, puoi accedere direttamente).

Accedi a AnyViewer

Passo 2. Compilare il modulo di registrazione.

Iscriversi a AnyViewer

Passo 3. Dovresti vedere un avviso che indica l"accesso riuscito a AnyViewer. Il tuo dispositivo sarà assegnato automaticamente all"account con cui hai effettuato l"accesso.

Edizioni gratuite

Passo 4. Accedi allo stesso account AnyViewer sui due dispositivi; poi puoi fare clic su Controllo con un clic per ottenere accesso remoto non assistito, clicca su Visualizza lo schermo per visualizzare lo schermo di un altro o clicca su Trasferimento di file per condividere file tra computer.

Connect to My Devices

Note: ✎...
Inoltre, puoi cambiare il piano del tuo account in un piano Professionale o Enterprise. Cosa può offrirti un piano business o professionale:
Sarai autorizzato a collegare più dispositivi allo stesso account per un accesso remoto senza presenza.
Più canali di connessione per consentire a più dispositivi di avviare contemporaneamente una connessione remota.
Un dispositivo può connettersi contemporaneamente a più dispositivi.
Offusca lo schermo del PC remoto e disabilita la tastiera del remoto e il click del mouse per proteggere la privacy.
Trasferisce file da 1TB a 10 MB/s.

 

L"essenziale

Questo post presenta principalmente tre soluzioni testate per risolvere il problema di restrizione dell"orario Desktop remoto. Se impostare una password per il server remoto o modificare le restrizioni di sicurezza nella Policy di Gruppo non ti aiuta a risolvere l"errore, dovresti utilizzare AnyViewer, la miglior alternativa al Desktop remoto.